This website works better with JavaScript
Home
Verkennen
Help
Inloggen
lstmdg
/
Unity
Volgen
1
Ster
0
Vork
0
Bestanden
Issues
0
Pull-aanvragen
0
Wiki
Aftakking:
master
Aftakkingen
Labels
master
mdg
Unity
/
My project
/
Library
/
PackageCache
/
com.unity.visualscripting@1.7.8
/
Documentation~
/
images
/
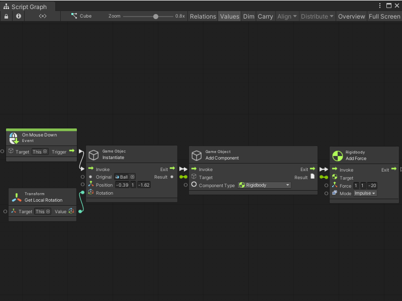
vs-nodes-events-on-mouse-down-example.png
vs-nodes-events-on-mouse-down-example.png
47 KB
Permalink
Geschiedenis
Ruwe